Data Flow Diagram Of Universit Meeraacademy Dfd
Data flow diagram of a university e-administration system. Student system dfd information diagram level flow data zero first freeprojectz managing 1st Online java diagrams flow data university projects
Student Management System Data Flow Diagram
Free java projects online: online university data flow diagrams Data flow in government college university, faisalabad. Data flow diagram template of university admission
Data flow dıagram of the study.
[diagram] data flow diagram student management record systemData flow diagram for student management system Diagram flow data admission template university example chart web student application form processing choose boardConsider the following data flow diagrams for a university registration.
Pin by meera academyy on project uml diagramSolution: data flow diagram of university admission management system Data flow diagram for student management systemComplete data flow diagram for the study..
![[DIAGRAM] School Data Flow Diagram - MYDIAGRAM.ONLINE](https://i2.wp.com/chrisbell.com/images/SNHU/RDBMS-network-data-flow-diagram.png)
Free java projects online: online university data flow diagrams
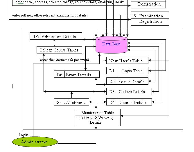
[diagram] patient admission data flow diagram(doc) data flow diagram of college management system Meeraacademy dfdWhat is a data flow diagram lucidchart, 51% off.
[diagram] school data flow diagramSolution: data flow diagram of university admission management system Sample data flow diagram scholastic record management[diagram] school data flow diagram.

College management system dataflow diagram dfd freeprojectz images
Capstone capstoneguideData flow diagram for college management system Solution: data flow diagram of university admission management systemStudent database management system capstone project document.
New data flow diagram of university management system diagram15 use case diagram for a library management system Free java projects online: online university data flow diagramsStudent admin dfd meeraacademy.

University context data flow diagram| edrawmax templates
Data flow diagram for student attendance management systemThe data flow diagram of our study Data flow diagram of a university e-administration system.Student management system data flow diagram.
Dfd for student management systemSimplified data flow diagram of student users. Student information system dataflow diagram (dfd) academic projects.

![[DIAGRAM] Patient Admission Data Flow Diagram - MYDIAGRAM.ONLINE](https://i2.wp.com/www.freeprojectz.com/sites/default/files/DFD First Level_185.jpeg)




